Debug School

Dushyant Saini
Dushyant Saini

Posted on

Git Assignment # 1

Q1. What is Git?

Git is a version control system for software development, ensures developers can revert back to specific past versions of their work to see records of work completed and allows for streamlined collaboration by permitting changes made by multiple people to be merged into one location.

Q2. How git works? Architecture of git.

Git handles content in snapshots, one for each commit, and knows how to apply or roll back the change sets between two snapshots. This is an important concept. Understanding the concept of applying and rolling back change sets makes Git much easier to understand and work with.

Git is essentially a content-addressable filesystem made up of objects that form a hierarchy which mirrors the content's filesystem tree. Git has three main primitive types it uses to represent content for a repository: trees, blobs, and commits. All content is essentially stored as either tree or blob objects.

Q3. Explain Why Git is Distributed?
Git is called distributed because every git working directory contains a full-fledged repository containing complete history of the tree. This also means that you actually do not need network access for development because your tree can essentially be the master tree.

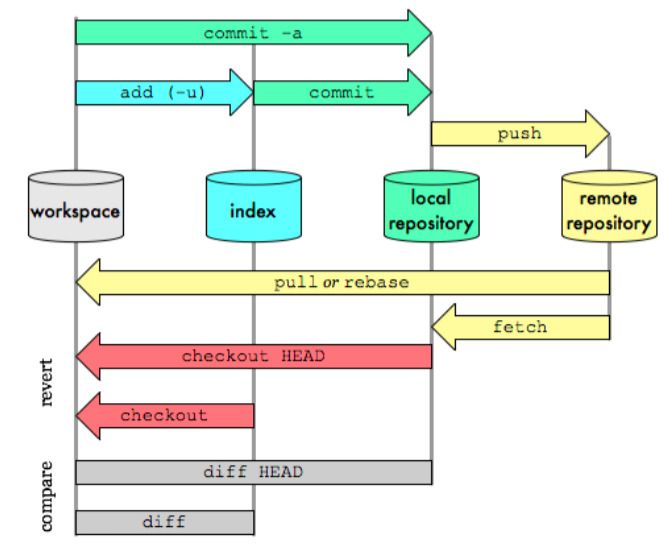
Q4. Explain Git Workflow with image

Image description

Q5. List of Top 10 Git commands

  1. Git clone
  2. Git commit
  3. Git branch
  4. Git status
  5. Git add
  6. Git push
  7. Git pull
  8. Git revert
  9. Git merge 10.Git checkout

Top comments (0)